1 VLAN技术的意义
1.1 划分VLAN的背景
以太网是一种基于 CSMA/CD (Carrier Sense Multiple Access/Collision Detection,载波监听多路访问/冲突检测)的共享通信介质的数据网络通信技术。当主机数目较多时可能会导致冲突严重、广播泛滥、性能显著下降甚至网络不可用。通过交换机实现 LAN(局域网) 互连虽然可以解决冲突严重的问题,但仍然不能隔离广播报文和提升网络质量。在这种情况下出现了VLAN(虚拟局域网)技术。
在典型交换网络中,当某台主机发送一个广播帧或未知单播帧时,该数据帧会被泛洪,甚至传递到整个广播域。
广播域越大,产生的网络安全问题、垃圾流量问题,就越严重。

如果PC1要向PC2发送一个单播帧,假如此时SW1、SW3、SW7的MAC地址表中存在关于PC2的MAC地址表项,而SW2和SW5的MAC地址表中不存在关于PC2的MAC地址表项,那么SW1和SW3将对该单播帧执行点对点的转发操作,SW7将对该单播帧执行丢弃操作,SW2和SW5将对该单播帧执行泛洪操作。最后的结果是,PC2虽然收到了该单播帧,但网络中的很多其他非目的主机同样接收到了不该接收的数据帧。显然,广播域越大,网络安全问题和垃圾流量问题就越严重。
1.2 VLAN的概念
VLAN(Virtual Local AreaNetwork,虚拟局域网)是将一个物理的LAN在逻辑上划分成多个广播域的通信技术。每个VLAN都是一个广播域,VLAN内的主机间可以直接通信,VLAN间则不能直接互通。这样,广播报文就被限制在一个VLAN内。
1.3 VLAN的作用
为了解决广播域带来的问题,引人了VLAN技术。如下图所示,PC1与PC2在同一个VLAN内,所以PC1发送的广播帧只有PC2才能收到。
使用VLAN技术具有以下好处:
限制广播域:广播域被限制在一个VLAN内,节省了带宽,提高了网络处理能力。
增强局域网的安全性:不同VLAN内的报文在传输时是相互隔离的,即一个VLAN内的用户不能和其他 VLAN 内的用户直接通信。
提高了网络的健壮性:故障被限制在一个VLAN内,本VLAN内的故障不会影响其他VLAN的正常工作。
灵活构建虚拟工作组:用VLAN可以划分不同的用户到不同的工作组,同一个工作组的用户也不必局限于某一固定的物理范围,网络构建和维护更加方便、灵活。
虚拟局域网VLAN可以隔离广播域。
特点:不受地域限制、同一VLAN内的设备才能直接二层通信

2 VLAN的基本原理
2.1 同VLAN跨设备传输数据

Switch1与Switch2同属一个企业,该企业统一规划了网络中的VLAN。其中VLAN10用于A部门,VLAN20用于B部门。A、B部门的员工在Switch1和Switch2上都有接入。
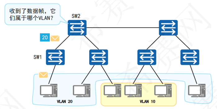
PC1发出的数据经过Switch1和Switch2之间的链路到达了Switch2。如果不加处理,后者无法判断该数据所属的VLAN,也不知道应该将这个数据输出到本地哪个VLAN中。

Switch1和Switch2之间的链路要承载多个VLAN的数据,就需要一种基于VLAN的数据”标记”手段、以便对不同VLAN的数据帧进行区分,如上图所示。
IEEE 802.1Q标准(也被称为Dot1Q)定义了该”标记”方法。该标准对传统的以太网数据帧进行修改,在帧头中插入802.1Q Tag,而在该Tag中,便可以写入VLAN信息。
2.2 VLAN标签(VLAN Tag)
交换机如何识别接收到的数据帧属于哪个VLAN?

VLAN标签:
要使交换机能够分辨不同VLAN的报文,需要在报文中添加标识VLAN信息的字段。
IEEE802.1Q协议规定,在以太网数据帧的目的MAC地址和源MAC地址字段之后、协议类型字段之前加入4个字节的VLAN标签,用于标识VLAN信息,又称VLAN Tag,简称Tag。
VLAN数据帧:

VLAN标签各字段含义如下:
TPID:表示数据帧类型,其值为0x8100时,表示 IEEE 802.1q 的 VLAN 数据帧。如果不支持 IEEE 802.1q 的设备收到这样的数据帧,会将其丢弃。
PRI:表示数据帧的优先级,用于QoS。
CFI:在以太网中,CFI的值为0。
VID:表示该数据帧所属VLAN的编号。取值范围为0~4095。
2.3 VLAN的划分方式
计算机发出的数据帧不带任何标签(Untagged帧)。对支持VLAN特性的交换机来说,计算机发出的Untagged帧一旦进人交换机,交换机必须通过某种划分原则把这个帧划分到某个特定的VLAN中。

VLAN的划分包括以下5种方式:
基于接口划分:根据交换机的接口划分VLAN。
基于MAC地址划分:根据数据帧的源MAC地址划分VLAN。
基于IP子网划分:根据数据帧中的源IP地址和子网掩码划分VLAN。
基于策略划分:根据配置的策略划分VLAN,能实现多种组合的划分方式,包括接、MAC地址、IP地址等。
基于协议划分:根据数据帧所属的协议(族)类型及封装格式划分VLAN。
| 划分方式 | 原理 | 优缺点 | 适用场景 |
|---|---|---|---|
| 基于接口 | 网络管理员预先给交换机的每个接口配置不同的PVID,当一个数据帧进人交换机时,如果没有带VLAN标签,则该数据帧就会被添加接口指定PVID的Tag,然后数据帧将在指定PVID中传输 | 优点:定义成员简单。 缺点:成员移动需重新配置VLAN |
适用于任何大小但位置比较固定的网络 |
| 基于MAC地址 | 网络管理员预先配置MAC地址和VID映射关系表,当交换机接收到的是Untagged地址帧时,就依据该映射关系表给数据帧添加指定VLAN的Tag,然后数据帧将在指定VLAN中传输 | 优点:当用户的物理位置发生改变时,不需要重新配置VLAN,提高了用户的安全性和接入的灵活性 缺点:需要预先定义网络中的所有成员 |
适用于位置经常移动,但网卡不经常更换的小型网络、如移动PC |
| 基于IP子网 | 网络管理员预先配置IP地址和VID映射关系表,若交换机接收到的是Untagged帧,就依据该映射关系表给数据帧添加指定VLAN 的 Tag,然后数据帧将在指定VLAN 中传输 | 优点:当用户的物理位置发生改变时,不需要重新配置VLAN。可以减少网络的通信量,可使广播域跨越多个交换机 缺点:网络中的用户分布需要有规律,且多个用户在同一个网段 |
适用于对安全需求不高、对移动性和简易管理需求较高的场景。例如,一台PC配置多个IP地址分别访问不同网段的服务器,以及PC切换IP地址后要求 VLAN 自动切换等场景 |
| 基于协议 | 网络管理员预先配置以太网帧中的协议域和VID的映射关系表,如果接收到的是Untagged帧,就依据该映射关系表给数据帧添加指定VLAN的Tag,然后数据帧将在指定 VLAN中传输 | 优点:将网络中提供的服务类型与VLAN绑定,方便管理和维护 缺点:要对网络中所有的协议类和VID的映射关系表进行初始的网络配置。需要分析各种协议的格式并进行相应的转换,会消耗交换机较多的资源,速度上较显劣势 |
适用于需要时运行多协议的网络 |
| 基于策略 | 网络管理员预先配置策略,如果接收到的是Untagged帧,且能匹配配置的策略时,给数据帧添加指定VLAN的Tag,然后数据帧将在指定 VLAN中传输 | 优点:安全性高,VLAN划分后,用户不能改变 IP地址或 MAC地址。网络管理人员可根据自己的管理模式或需求选择划分方式。 缺点:针对每一条策略都需要进行手工配置 |
适用于需求比较复杂的环境 |
2.4 常见的VLAN划分方式
基于接口的VLAN划分:
原理:
根据交换机的接口划分VLAN。
网络管理员预先给交换机的每个接口配置不同的PVID,将该接口划入PVID对应的VLAN。
当一个数据帧进入交换机时,如果没有带VLAN标签,该数据帧就会被打上接口指定PVID的Tag,然后数据帧将在指定PVID中传输。
缺省VLAN,PVID:
Port VLAN ID,是接口上的缺省VLAN。
取值:1~4094。
基于MAC地址的VLAN划分:
原理:
根据数据帧的源MAC地址来划分VLAN。
网络管理员预先配置MAC地址和VLAN ID映射关系表。
当交换机收到的是Untagged帧时,就依据该表给数据帧添加指定VLAN的Tag,然后数据帧将在指定VLAN中传输。
映射表:
记录了MAC地址和VLAN ID的关联情况。

2.5 以太网二层接口类型

交换机内部处理的数据帧都带有VLAN标签,而现网中交换机连接的设备有些只会收发Untagged 帧,要想与这些设备交互,就需要接口能够识别 Untagged 帧并在收发时给帧添加、剥除 VLAN 标签。同时,现网中属于同一个VLAN的用户可能会被连接在不同的交换机上,且跨越交换机的 VLAN可能不止一个。如果用户间需要互通,就需要交换机间的接口能够同时识别和发送多个VLAN数据帧。根据接口连接对象以及对收发数据帧处理方式的不同,华为定义了4种接口链路类型:Access、Trunk、Hybrid和QinQ,以适应不同的连接和组网。其中,Access接口、Trunk接口和Hybrid接口如下图所示。

2.5.1 Access接口
交换机上常用来连接用户PC、服务器等终端设备的接口。
Access接口所连接的设备的网卡只收发无标记帧。
Access接口只能加入一个VLAN。

Access接口一般用于与不能识别Tag的用户终端(如用户主机、服务器等)相连,或者在不需要区分不同 VLAN成员时使用。
Access接口大部分情况下只能收发Untagged帧,且只能为Untagged帧添加唯一的VLAN Tag。交换机内部只处理Tagged帧,所以Access接口需要给接收到的数据帧添加 VLAN Tag,也就必须配置默认的 VLAN。配置默认的 VLAN 后,该Access接口便加人了该VLAN。当Access接口接收到带有Tag的帧,并且帧中的VID与 PVID相同时,Access接口也能接收并处理该帧。为了防止用户私自更改接口用途,接入其他交换设备,可以配置接口丢弃人方向带VLANTag的报文。
2.5.2 Trunk接口
Trunk接口允许多个VLAN的数据帧通过,这些数据帧通过802.1Q Tag实现区分。
Trunk接口常用于交换机之间的互联,也用于连接路由器、防火墙等设备的子接口。

Trunk接口一般用于连接交换机、路由器、AP以及可同时收发Tagged帧和Untagged帧的语音终端。
Trunk接口允许多个VLAN的帧带Tag通过,但只允许一个VLAN的帧从该类接口上发出时不带Tag(即剥除Tag)。
2.5.3 Access与Trunk示例
描述主机之间数据访问的全流程。

2.5.4 Hybrid接口
Hybrid接口与Trunk接口类似,也允许多个VLAN的数据帧通过,这些数据帧通过802.1Q Tag实现区分。
用户可以灵活指定Hybrid接口在发送某个(或某些)VLAN的数据帧时是否携带Tag。

Hybrid接口既可以用于连接不能识别Tag的用户终端(如用户主机、服务器等)和网络设备(如Hub、傻瓜交换机),也可以用于连接交换机、路由器以及可同时收发Tagged帧和Untagged帧的语音终端、AP。
Hybrid接口允许多个VLAN的帧带Tag通过,且允许从该类接口发出的帧根据需要配置某些VLAN的帧带Tag(即不剥除Tag)、某些VLAN的帧不带Tag(即剥除Tag)
Hybrid接口示例:
描述主机访问服务器的全流程。

2.5.5 接口类型总结
| 接口类型 | 接收数据帧 | 发送数据帧 |
|---|---|---|
| Access接口 | Untagged数据帧,打上PVID,接收。 Tagged数据帧,与PVID比较,相同则接收;不同则丢弃。 |
VID与PVID比较,相同则剥离标签发送;不同则丢弃。 |
| Trunk接口 | Untagged数据帧,打上PVID,且VID在允许列表中,则接收;VID不在允许列表,则丢弃。 Tagged数据帧,查看VID是否在允许列表中,在允许列表中,则接收;VID不在允许列表,则丢弃。 |
VID在允许列表中,且VID与PVID一致,则剥离标签发送。 VID在允许列表,但VID与PVID不一致,则直接带标签发送 不在允许列表中,则直接丢弃。 |
| Hybrid接口 | Untagged数据帧,打上PvID,且VID在允许列表中,则接收;VID不在允许列表中,则丢弃。 Tagged数据帧,查看VID是否在允许列表中,在允许列表中,则接收;VID不在允许列表,则丢弃。 |
VID不在允许列表中,直接丢弃。 VID在Untagged列表中,剥离标签发送。 VID在Tagged列表中,带标签直接发送。 不在允许列表中,则直接丢弃。 |
3 VLAN的配置
3.1 VLAN基础配置命令
1.通过此命令创建VLAN并进入VLAN视图,如果VLAN已存在,直接进入该VLAN的视图。
[Huawei] vlan vlan-id # vlan-id是整数形式,取值范围是1~4094
2.通过此命令批量创建VLAN。
[Huawei] vlan batch { vlan-id1 [ to vlan-id2 ] }
# batch:指定批量创建的VLAN ID。
# vlan-id1:第一个VLAN编号
# vlan-id2:最后一个VLAN编号
3.2 Access接口基础配置命令
1.配置接口类型
[Huawei-GigabitEthernet0/0/1] port link-type access # 接口视图下,配置接口的链路类型为Access
2.配置Access接口的缺省VLAN
[Huawei-GigabitEthernet0/0/1] port default vlan vlan-id
# 接口视图下,配置接口缺省VLAN并同时加入这个VLAN
# vlan-id:配置缺省VLAN的编号。整数形式,取值范围是1~4094
# 示例:
vla
interface GigabitEthernet0/0/1
port link-type access
port default vlan 10
3.3 Trunk接口基础配置命令
1.配置接口类型
[Huawei-GigabitEthernet0/0/1] port link-type trunk # 接口视图下,配置接口链路类型为Trunk
2.配置Trunk接口加入指定VLAN
[Huawei-GigabitEthernet0/0/1] port trunk allow pass vlan { { vlan-id1 [ to vlan-id2 ] } | all }
# 接口视图下,配置Trunk类型接口加入的VLAN
3.(可选)配置Trunk接口的缺省VLAN
[Huawei-GigabitEthernet0/0/1] port trunk pvid vlan vlan-id
# 接口视图下,配置Trunk类型接口的缺省VLAN
3.4 Hybrid接口基础配置命令
1.配置接口类型
[Huawei-GigabitEthernet0/0/1] port link-type hybrid # 接口视图下,配置接口链路类型为Hybrid
2.配置Hybrid接口加入指定VLAN
[Huawei-GigabitEthernet0/0/1] port hybrid untagged vlan { { v/an-id1 [ to vlan-id2 ] } | all }
# 接口视图下,配置Hybrid类型接口加入的VLAN,这些VLAN的帧以Untagged方式通过接口
[Huawei-GigabitEthernet0/0/1] port hybrid tagged vlan { { v/an-id1 [ to v/an-id2 ] } | all }
# 接口视图下,配置Hybrid类型接口加入的VLAN,这些VLAN的帧以Tagged方式通过接口
3. (可选)配置Hybrid接口的缺省VLAN
[Huawei-GigabitEthernet0/0/1] port hybrid pvid vlan vlan-id # 接口视图下,配置Hybrid类型接口的缺省VLAN